作者:芯科科技

什么是能量收集开发套件?
能量收集(Energy Harvesting)并不是一个时兴的名词,但是物联网技术的进步以及诸如Silicon Labs(芯科科技)的物联网产品以及开发套件,使能量收集技术的应用也变得更加的实际和广阔。例如非常便于应用的EFR32xG22E能量收集开发套件是设计节能物联网应用的一个理想起点,可用于探索和评估芯科科技多协议无线片上系统(SoC)支持的多种能量收集解决方案。
该套件可评估采用低功耗蓝牙(Bluetooth LE)和Zigbee Green Power进行能量收集供电设备的功能和性能。该综合套件包括EFR32xG22E Explorer Kit和多个能量收集屏蔽体,可评估各种能源,如光伏电池、感应或压电系统以及热电发电机(TEG)。它支持脉冲式或连续供电的应用,并可适配单一或双重能量来源。

为了展示这些扩展板的功能,芯科科技设计了7个应用示例。
示例一:蓝牙 - SoC能量收集传感器
该示例使用了一个双能量收集扩展板,采用锂电容作为储能元件,光伏电池作为能量来源。系统会定期唤醒以进行传感器读数和广播数据,然后进入休眠模式以节省能量。

该系统包括一个传感器和至少一个观察装置。传感器件将在不到1秒的时间内广播数据包中的储能元件电压,然后在10毫秒内进入EM2模式,然后唤醒并再次广播。传感器件将重复上述过程2次,然后进入EM4模式,持续25秒。观察装置将扫描传感器件,并从广播数据中获取储能元件电压值,然后将其显示在日志控制台或Simplicity Connect移动应用上。

能量收集应用应进行优化,以便在最短的可行时间段内仅传输所需的最少信息。这类休眠型能量收集设备在其生命周期的大部分时间都处于EM4深度休眠状态。
通电复位后,应用从AEM13920 PMIC读取储能元件电压并开始传输它。第一个广播发送完成后,应用逻辑会将微控制器送入EM2休眠模式,持续10毫秒,并重复此发送周期两次。在发送第三条信息后,设备立即进入EM4深度休眠模式,并保持在该模式中,直到BURTC(25秒后)触发微控制器唤醒。
微控制器唤醒并完成初始化过程后,开始读取储能元件电压并开始传输信息。有效载荷大小、发射功率和广播时间会显著影响成功传输数据所需的能耗。用户可以根据具体情况重新配置这些参数。
示例二:Bluetooth RAIL - SoC能量收集传感器
该示例使用了一个双能量收集扩展板,锂电容作为储能元件,光伏电池作为能量来源。
该设备的工作原理是从PMIC(AEM13920 - 电源管理芯片)获取传感器读数,然后使用RAIL创建低功耗数据包,并将该数据包广播为不可连接,以优化能耗。

该示例向用户展示了如何使用芯科科技射频抽象接口层(Radio Abstraction Interface Layer,RAIL)库来创建低功耗蓝牙广播数据包以降低能耗。
为了优化节能效果,设备在其生命周期的大部分时间都将处于EM4深度休眠状态。只有在需要发布数据时才会唤醒,然后重新进入EM4模式。

通电复位后,应用程序从双能量收集扩展板上的e-peas PMIC读取储能电压,并在开始传输之前将该值填入广播数据包。
第一条广播发送完成后,应用逻辑会将微控制器送入EM2休眠模式,保持1秒钟,并重复此发送周期两次。在发送第三条信息后,设备立即进入EM4深度休眠模式,并一直保持该模式,直到BURTC(20秒后)触发微控制器唤醒。
有效载荷大小、发射功率和广播时间会显著影响成功传输开关状态所需的能耗。在我们的实现中,您可以改变休眠级别和持续时间,并根据可用能量或已知能量预算修改有效载荷大小和传输次数。
示例三:Bluetooth RAIL - SoC能量收集动能开关
该项目旨在实现一个无线开关设备,搭配xG22E Explorer Kit和Kinetic Harvester Shield一起使用,后者是集成了动能开关电源和e-peas电源管理芯片的扩展板。

无线SoC通常处于断电状态。当按下动能开关时,设备瞬间由动能收集器供电,使其能够传输广播数据包,直到能量耗尽,设备再次断电。该示例应用程序传输的数据包包含设备名称。

动能开关扩展板是这一应用的主要能量来源,它是一种无电池应用。当按下开关时,它提供的能量有限;因此,该应用经过优化,以便在最短的可行时间段内仅传输最少的所需信息。
当按下开关后,电路通电,SoC启动并发送多个广播数据包。它一直在发送,直到在SoC的去耦电容中存储的能量耗尽,并发生欠压复位。观察设备至少会接收3个可见的广播数据包。广播数据包可用于触发观察器中的状态改变,例如控制LED灯或电源开关。
示例四:蓝牙 - SoC能量收集应用观察器
该项目旨在实现一个用于蓝牙能量收集示例的观察器设备。该设备可扫描和分析来自能量收集开关/传感器件的广播数据包,并通过串行端口输出发送端的信息。当连接到开关设备时,LED会提供视觉反馈。

该项目实现了一个用于蓝牙能量收集示例的观察器设备。主要过程如下面的状态图所示。

当观察器启动时,它会开始扫描/发现广播设备,寻找名称为“EH Switch”的开关设备和名称为“EH Sensor”的传感器件。一旦找到设备,它就会获取广播数据。
示例五:基于Zigbee的绿色能源设备 - SoC能量收集传感器
该项目展示了一个Zigbee Green Power设备,该设备无需电池,完全由光伏(PV)电池采集的能量供电。该设备会定期唤醒,并向配对的设备发送报告,展现了一种高能效、可持续的通信系统。

SoC可作为绿色能源设备(GPD)使用,并通过绿色能源组合(GPC)设备完成调试过程。调试完成后,绿色能源设备进入EM4关闭模式,这是SoC的最低能耗状态。在预先配置的时间间隔内,绿色能源设备会唤醒,从电源管理芯片(PMIC)中读取当前的储能电压,并将此数据报告给绿色能源组合设备,从而实现高能效和可持续的运行。

应用固件的工作原理如上图所示。与标准Zigbee设备不同的是,绿色能源设备不会与其母设备保持持续的Zigbee连接。相反,它在调试后大部分时间都会进入EM4关闭模式,这是能耗最低的模式。这种行为是本示例中能量收集设计的核心。在EM4模式下,大多数外围设备的电源都被关闭,它们必须在唤醒时重新初始化。
在调试之前,设备会演示另一种能耗模式EM2。在EM2模式下,能耗略高于EM4,但大多数外围设备仍处于工作状态,以支持调试过程和其他操作。
示例六:基于Zigbee的绿色能源设备 - SoC能量收集开关
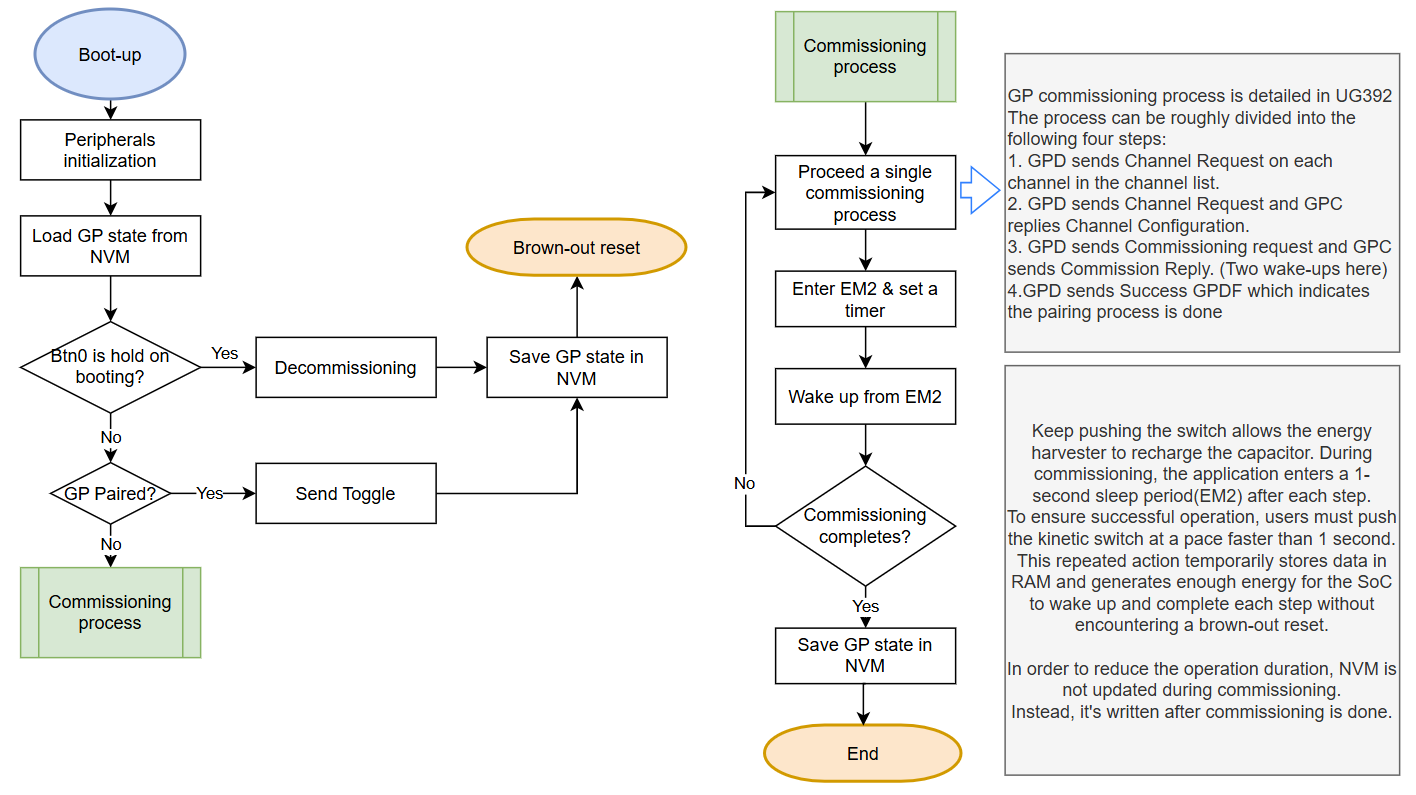
该项目展示了一种完全由能量收集器供电的基于Zigbee的绿色能源(Green Power,GP)设备,无需电池或其他储能元件。
由于缩短了启动时间,该无线SoC利用从动能开关获取的电能运行,可迅速唤醒并向配对的绿色能源组合设备发送报告。调试成功后,绿色能源设备向绿色能源组合设备发送切换命令(GPDF),从而实现绿色能源组合上的LED灯控制。

Zigbee Green Power是Zigbee协议的一项特殊功能,专为超低功耗、能量收集设备(如动能开关)而设计,无需传统电池或储能元件。与标准Zigbee不同,Green Power使用无需确认(ACK)的短小且高效的通信帧,从而最大限度地减少了数据传输和能耗。

该解决方案采用芯科科技的EFR32MG22ESoC,动能开关通过按下按钮为绿色能源通信帧提供能量。超低功耗设计实现了可持续、免维护的性能和安全调试,这是带外数据(OOB)的替代方法,提供了一个安全调试过程的示例,在能源受限的系统中使用GP协议,通常会中断供电。只有在调试完成后,绿色能源状态才会存储在非易失性存储器(NVM)中,以优化能效。
调试完成后,动能开关会生成绿色能源数据帧,以控制远程绿色能源组合设备的LED灯,这是测试系统所必需的。
与电池供电应用不同,SoC通常处于断电状态,在按下动能开关(即能量脉冲启动系统)时启动。在正常运行期间,SoC会唤醒、发送切换帧并保持空闲状态,直到电断电。
示例七:Zigbee绿色能源组合 - SoC能量收集观察器
该项目展示了一个Zigbee绿色能源组合设备,用作能量收集型绿色能源设备的观察器。该绿色能源组合设备允许多个绿色能源设备与其配对。绿色能源组合设备可以接收和处理绿色能源数据帧,并将绿色能源数据帧转换为Zigbee集群库(ZCL)数据包。它的网络能力符合Zigbee规范的要求,既可自行组建一个分布式Zigbee网络,也可加入现有网络,例如由Raspberry Pi上的Home Assistant协调器组成的网络。

该应用展示了绿色能源组合设备的功能,该设备在一个应用中集成了代理和接收器实例。绿色能源组合设备与绿色能源设备相互作用,绿色能源设备通常是能量收集、无电池或超长电池寿命设备,如开关和传感器。绿色能源组合设备是超低功耗绿色能源设备与标准Zigbee网络之间的桥梁。它将绿色能源数据帧转换成标准Zigbee集群库帧,供网络的其他部分理解使用。
绿色能源组合设备与绿色能源设备之间的通信由Zigbee绿色能源调试过程启动。绿色能源组合设备参与新绿色能源设备的调试过程,帮助它们安全地集成到Zigbee网络中。绿色能源设备使用一种称为绿色能源设备帧的紧凑信息格式,以尽可能减少传输过程中的能耗。绿色能源组合设备接收这些绿色能源设备帧并进行处理。支持与绿色能源设备的安全通信,包括加密和信息完整性检查。
基于Zigbee的绿色能源组合设备具有软件消抖功能,可防止LED快速切换。当绿色能源组合设备收到来自绿色能源设备的切换命令时,它会切换LED灯并启动一个1秒计时器。在计时器到时间之前收到的任何额外切换命令都将被忽略。

绿色能源组合设备支持虚拟通信端口功能,可用于输出调试信息。此外,还支持便捷的Zigbee CLI命令。用户可以使用CLI或板载按钮来管理网络组建和绿色能源调试,具体取决于vcom是启用还是禁用。
有关7个应用示例的更多信息,请访问以下参考资料:
蓝牙 - SoC能量收集传感器GitHub页面
Bluetooth RAIL - SoC能量收集传感器GitHub页面
Bluetooth RAIL - 能量收集动能开关GitHub页面
蓝牙 - SoC能量收集应用观察器GitHub页面
基于Zigbee的绿色能源设备 - SoC能量收集传感器GitHub页面
基于Zigbee的绿色能源设备 - SoC能量收集开关GitHub页面
Zigbee绿色能源组合 - SoC能量收集观察器GitHub页面
Tech Talks技术讲座 - 借助芯科科技的xG22E为智能物联网收集能量
2025年Tech Talks技术讲座-中文系列即将在7月3日带来全新主题-“借助芯科科技的xG22E为智能物联网收集能量”。点击此处,即刻报名并可了解芯科科技新推出的能量收集屏蔽体(Energy Harvesting Shields)如何能帮助用户评估多种能源,如光伏电池、感应式或压电系统等等。这是EFR32xG22E能量收集开发套件的重要部分,旨在助力开发人员缩短设计时间,并提供多种测量方式,以及针对不同的用例进行比较,为智能物联网增添最合适的能量收集解决方案。